| Focus & Scope | ||
| Submission | ||
| Publication Ethics | ||
| Manuscript Template | ||
![]() |
Editorial Board |
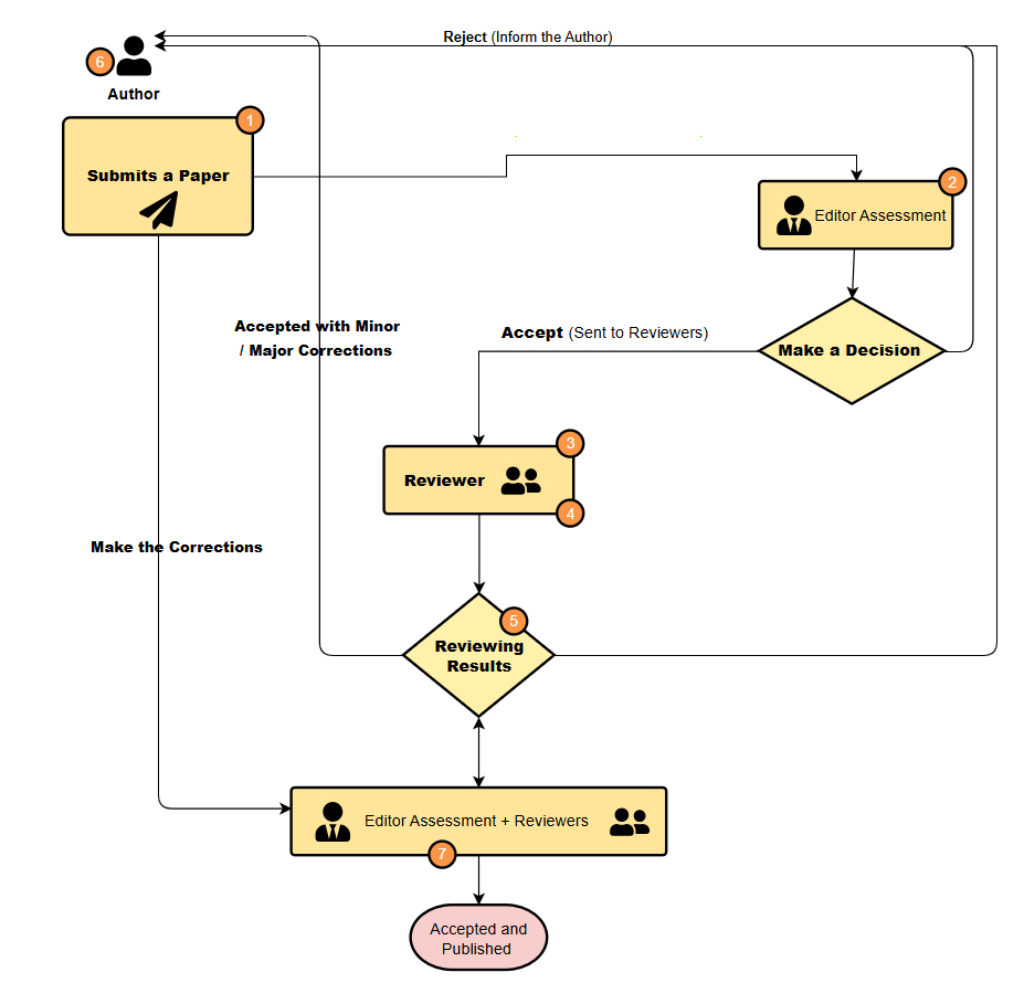
Step 1: Editorial Desk Check
A journal editorial assistant checks if your manuscript meets the basic technical requirements.
Step 2: Assessment by the Editor-in-Chief (EiC) or Associate Editor (AE)
They assess: Is the topic suitable for the journal? Is it of sufficient interest and novelty? Is the scientific quality potentially high enough
Step 3: Invitation to Reviewers
The handling editor identifies 2-4 potential experts (peers) in your field and invites them to review.
Step 4: The Review Period
The reviewers who accept the invitation are given a deadline (e.g., 3-4 weeks) to read your manuscript critically and write a report.
Step 5: The Decision
The handling editor reads all reviewer reports and makes a recommendation to the EiC, who makes the final decision. The common decisions are:
Step 6: Author Revises and Resubmits
Write a detailed "Response to Reviewers" letter where you list every comment and explain exactly how you changed the manuscript in response. Be polite and thorough, even if you disagree with a comment (in which case, provide a scientific justification).Submit the revised manuscript and response letter by the deadline.
Step 7: Final Check & Acceptance
The editor (and sometimes the reviewers) will check your revisions.
If all concerns are adequately addressed, you will receive a formal Acceptance .
